游戏类型:模拟辅助
更新时间:2024-10-15 12:27
游戏介绍 游戏截图 游戏信息 猜你喜欢 相关资讯
游戏介绍
exagear是一款非常好用的手机游戏模拟器软件,在这里有着很多游戏给玩家们进行玩耍的,玩家们在这里只需要将游戏的资源下载下来就能在模拟器中进行玩耍了,各种pc游戏在这里都是可以玩耍的,带给用户们最好的体验,让你爱不释手的一款软件。
1、找到更多手游资源内容,模拟手游的工作,体验更好的手游内容。
2、操作和管理非常方便,可以使用密钥管理手游数据的收集或删除。
3、这是手机模拟器,但手游的体验非常柔软。更能享受手游。
4、我随时可以做的是手游的经历。手游功能非常强大,可以随时保存。
1、在手机上就可以运行电脑游戏,其中还包含了很多内置游戏数据包,大家下载安装后就可以玩这些电脑游戏了;
2、经典电脑游戏通过模拟器的能力都可以通过手机游戏来体验,在掌上感受精彩电脑数据,提供齐全的安装功能;
3、丰富的游戏选择,可以在这里挑选丰富的游戏类型,您可以感受到不一样的游戏乐趣,探索丰富游戏模式;
4、这里有齐全的安装玩法,通过键盘灯以及各种工具等为大家设置一些巧妙的工具,让您体验起来更加轻松快速;
1、支持手游的个性化和使用,以满足、个人要求,并满足个人手游经验要求。
2、播放器可以轻松获取手游的数据包内容,快速加载和使用手游,体验手游。
3、非常强大的手游模拟器软件,使用该应用程序可以轻松模拟手游的运行。
4、这个模拟器应用程序对喜欢经典电脑手游杰作的人来说是手游的卓越选择。
1、在手机上也可以体验端游的乐趣,通过手游尝试到模拟的乐趣,感受端游的激情,重温当年电脑玩游戏的兴趣;
2、操作模式简单,可以获得更多游戏乐趣,通过安装教程解压并体验,一键即可下载和安装游戏。
3、exagear拥有多个游戏数据包,导入即可一键安装使用,通过手机即可便捷操作,让您在掌控电脑数据之后提升齐全的功能,进行快速的安装以及齐全玩法;
4、各种工具的巧妙组合让您体验更优质的游戏乐趣,这里的玩法齐全内置的工具也更为轻松,享受精彩的游戏过程,快速安装体验游戏;
1、首先下载压缩包;
2、安装exagear安卓模拟器手机版;
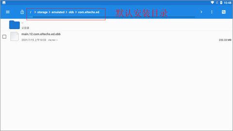
3、在文件管理里面找到“main.12.com.eltechs.ed.obb”;
4、把“main.12.com.eltechs.ed.obb”移动到exagear模拟器安装目录下;默认安装目录【storage/emulated/obb/com.eltechs.ed】
5、下载游戏,解压游戏到手机内存的exagear目录下,没有自建;
6、启动应用程序,第一次加载可能较长慢慢等待,如果出错请重复上面几步!进入后选择自己要玩的游戏;
1、界面清爽、完美的汉化版软件
2、丰富的数据包自由的选择
3、带给用户最轻松的使用方式
4、让用户能够轻松的玩上喜欢的游戏
exagear这款pc模拟器非常的好用,绝对能够让用户们体验到最好的模拟器服务,所有的功能都是免费的用户们放心使用,使用起来是需要数据包的支持,否则就只是个没有用的框架而已,不过它是支持运行很多大型游戏的,需要的朋友们快来下载吧。
星球app是一款非常专业的游戏助手软件,为用户提供了最新最热门的的游戏攻略教程,可以在这里快速找到热点游戏,有超级多的优质游戏攻略可以供你阅读,可以轻松找到喜欢的游戏的玩法及技巧,随时随地关注最新游戏动态信息。 星球app简介 星球是一款非常好用的....
晓雯自用修改器APP是款专为广大游戏用户打造的修改器,软件无需ROOT就可以使用,仅需一键就可以快速的对各种游戏的数据进行修改、加速等操作,让你的游戏更加刺激好玩。而且软件的稳定性极强,不会被检测哦~ 软件介绍 晓雯自用修改器APP是一款功能非常强....
梨子手游APP是款专为广大游戏爱好者打造的游戏盒子,这里游戏的类型十分齐全,BT版、定制版、正版、福利版等等应有尽有,满足你一切的试玩需求。而且在平台中,还可以在线进行账号的交易、寄售,强大的售后服务功能确保你的安全性,可以放心使用。 软件介绍 梨....
游戏信息
游戏版本
v3.5.0更新时间
2024-10-15 12:27系统要求
安卓5.2以上最新录入
猜你喜欢
相关攻略
CrazyGames最新入口 CrazyGames在线游玩入口
03-10GTA5作弊码大全 2024PC版作弊码大全一览
03-10游戏修改器大全 2025最火游戏修改器合集
03-10燕云十六声能在电脑上玩吗 燕云十六声网页游戏教程
03-10无限暖暖能装mod吗 无限暖暖好玩的mod推荐
03-10龙之谷世界有什么音乐 龙之谷世界汽水音乐推荐
03-10怪物猎人荒野刺枪翼龙地图位置 掉落素材介绍
03-05迷你世界无限使用迷你币有哪些 迷你币激活码及使用攻略
03-05迷你世界2025年石巨人召唤方法 石巨人召唤步骤全解析
03-05AIR什么时候发售 游戏上线时间介绍
03-05迷你世界召唤石巨人材料获取攻略 石巨人召唤材料收集方法
03-05怪物猎人荒野随从猫骨制α套装数据与材料一览
03-05同类推荐
热门游戏榜
保卫大米最新版
塔防回合保卫大米最新版
类型:塔防回合
查看支配枪械GunControl
动作射击支配枪械GunControl
类型:动作射击
查看机甲跑跑
塔防回合机甲跑跑
类型:塔防回合
查看我的世界PE版0.16测试版
经营养成我的世界PE版0.16测试版
类型:经营养成
查看欧洲卡车模拟阿尔卑斯山脉
赛车竞速欧洲卡车模拟阿尔卑斯山脉
类型:赛车竞速
查看Catapult(弹射战争城堡和塔防)
塔防回合Catapult(弹射战争城堡和塔防)
类型:塔防回合
查看猴子塔防对决
塔防回合猴子塔防对决
类型:塔防回合
查看暴走守卫者
塔防回合暴走守卫者
类型:塔防回合
查看疯狂的土豆
塔防回合疯狂的土豆
类型:塔防回合
查看皇家城堡守卫
塔防回合皇家城堡守卫
类型:塔防回合
查看